1. Go to the Article manager:

2. Search for and click the Article that needs editing, or create a new Article as needed:

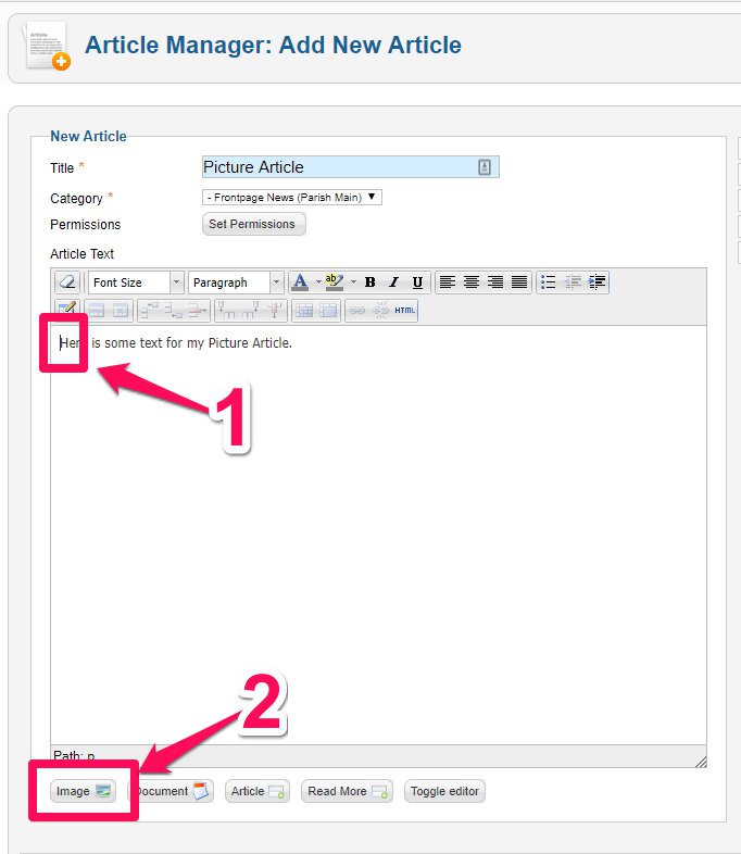
3. Place cursor (blinking line) where the image is desired to appear. If it is a new Article, fill in required fields and add text if needed, then place cursor.
4. Click 'Image' button.

5. Click 'Choose Files'.
6. Find and select Image.
7. Click 'Open'.

8. Click 'Start Upload'.

9. Once the Image has uploaded, search for and select the Image.
10. Click 'Insert'.

11. Click 'Save' and refresh the webpage.
